Page 99 - Book Ms Word By EMIL
P. 99

Modul Aplikasi Komputer Microsoft office word 2007



















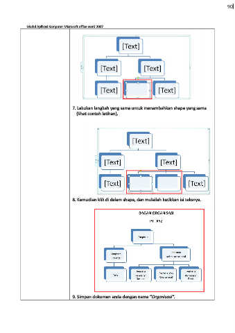
                                        7. Lakukan langkah yang sama untuk menambahkan shape yang sama
                                       (lihat contoh latihan).





















                                     8. Kemudian klik di dalam shape, dan mulailah ketikkan isi teksnya.
























                                     9. Simpan dokumen anda dengan nama “Organisasi”.
   94   95   96   97   98   99   100   101   102   103   104