Page 26 - 1005.0169
P. 26
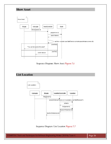
Show Asset
Show Asset
list.gsp show.gsp AssetController Asset
show(params.id)
get(params.id)
assetInstance
canSee = session.userStaffDomain.contains(assetInstance.owner.id)
[!canSee]
"You cannot access this asset"
[canSee]
assetInstance
Sequence Diagram: Show Asset Figure 7.6
List Location
List Location
main.gsp list.gsp LocationController Location
list(params)
createCriteria("owner.id in session.userStaffDomain")
criteria
list(params)
locationInstanceList
locationInstanceList
Sequence Diagram: List Location Figure 7.7
COMP5541 Tools and Techniques for Software Engineering Winter 2010 by Team 4 Page 26

